纵观分布式系统,服务经常需要与其它服务通讯以完成业务操作。Dapr service invocation building block 可以帮助简化服务之间的通讯。
6.1 解决何种问题
在分布式系统中的服务间调用,看起来似乎很简单,但是涉及到各种挑战。例如:.
- 
	
如何定位其它服务
 - 
	
如何安全调用其它服务,特定的服务地址
 - 
	
当短暂的瞬时错误发生的时候,如何处理重试
 
最后,由于分布式应用程序由各种不同的服务聚合而成,洞察服务之间的调用图谱是诊断产品问题的关键。
服务调用构建块通过使用 Dapr sidecar 作为 反向代理 来处理此类挑战。
6.2 它是如何工作的
让我们从一个示例开始。考虑有两个服务,"服务 A" 和 "服务 B"。
服务 A 需要调用服务 B 的 catalog/items API。尽管服务 A 可以依赖于服务 B,并直接调用它,但是,服务 A 却调用 Dapr sidecar 的服务调用 API。图 6-1 展示了操作的实现。

图 6-1 Dapr 服务调用是如何工作的
注意上图中调用的步骤:
- 
	
服务 A 通过调用服务 A 的 sidecar 的服务调用 API 来调用服务 B 的
catalog/itemsAPI注意
sidecar 使用可插拔的命名解析组件来解析服务 B 的地址。在自托管模式下,Dapr 使用 mDNS 来进行查询。当运行在 Kubernetes 模式下,Kubernetes DNS 服务决定该地址。 - 
	
服务 A 的 sidecar 将请求转发给服务 B 的 sidecar
 - 
	
服务 B 的 sidecar 发出对服务 B 的
catalog/itemsAPI 的实际调用 - 
	
服务 B 执行请求处理,将响应返回给它的 sidecar
 - 
	
服务 B 的 sidecar 将响应转发回服务 A 的 sidecar
 - 
	
服务 A 的 sidecar 将响应返回给服务 A
 
由于调用需要通过 sidecar,Dapr 可以注入一些有用的横切行为:
- 
	
对于失效调用的自动重试
 - 
	
对于服务之间的调用使用 mutual (mTLS) 认证,包括自动证书翻转
 - 
	
使用访问控制策略来控制客户端可以进行何种操作
 - 
	
对于服务间的所有调用,捕获 traces 和 metrics 信息来提供洞察和诊断
 
任何应用程序都可以使用 Dapr 内置的 invoke API 来调用 Dapr sidecar。该 API 既可以使用 HTTP 又可以使用 gRPC 方式。使用如下的 URL 调用 HTTP API:
http://localhost:<dapr-port>/v1.0/invoke/<application-id>/method/<method-name>- 
	
Dapr 监听的端口号
 - 服务调用的 application ID
 - 调用远程服务的方法名称
 
在随后的示例中,示例的 curl 调用访问了服务 B 的 catalog/items GET 端点。
curl http://localhost:3500/v1.0/invoke/serviceb/method/catalog/items注意 Dapr API 支持任何可以支持 HTTP 或者 gRPC 的应用程序使用 Dapr 构建块。进而,服务调用构建块可以作为协议之间的桥梁。服务之间可以使用 HTTP、gRPC 或者两者同时来进行通讯。
在下一节中,您将学到如何使用 .NET SDK 来简化服务调用。
6.2 使用 Dapr .NET SDK
Dapr .NET SDK 提供给 .NET 开发人员直觉的和语言特定的方式来与 Dapr 交互。该 SDK 提供给开发者 3 种方式来调用远程服务:
- 
	
使用 HttpClient 调用远程 HTTP 服务
 - 
	
使用 DaprClient 调用远程 HTTP 服务
 - 
	
使用 DaprClient 调用远程 gRPC 服务
 
6.2.1 使用 HttpClient 调用远程 HTTP 服务
调用 HTTP 端点推荐的方式是使用 Dapr 提供的加强版 HttpClient。下面的示例通过调用 orderservice 的 submit() 方法来提交订单:
var httpClient = DaprClient.CreateInvokeHttpClient();await httpClient.PostAsJsonAsync("http://orderservice/submit", order);
在该示例中,DaprClient.CreateInvokeHttpClient() 方法返回一个 HttpClient 实例,用来执行 Dapr 的服务调用。该返回的 HttpClient 使用特制的 Dapr 消息处理器来重写对外调用请求的 URL。主机的名称被解释为被调用服务的 application ID。重写之后的请求实际上如下调用:
http://127.0.0.1:3500/v1/invoke/orderservice/method/submit该示例使用 Dapr HTTP 端点的默认值,形式为http://127.0.0.1:<dapr-http-port>/。dapr-http-port的实际值通过环境变量DAPR_HTTP_PORT获得。如果没有设置,默认的端口号将使用 3500.
另外,你可以在对 DaprClient.CreateInvokeHttpClient() 方法的调用中配置定制端点:
var httpClient = DaprClient.CreateInvokeHttpClient(daprEndpoint = "localhost:4000");你还可以通过指定 application ID 来之间设置基础地址。这样可以在调用的时候使用相对地址:
var httpClient = DaprClient.CreateInvokeHttpClient("orderservice");await httpClient.PostAsJsonAsync("/submit");
该 HttpClient 对象倾向于长生命周期。单个的 HttpClient 实例可以在整个应用程序生命周期中被重用。下面的场景演示来 OrderServiceClient 如何重用 Dapr 的 HttpClient 实例。
var builder = WebApplication.CreateBuilder(args);builder.Services.AddSingleton<IOrderServiceClient, OrderServiceClient>(_ => new OrderServiceClient(DaprClient.CreateInvokeHttpClient("orderservice")));
在上面的代码片段中,OrderServiceClient 被注册为 ASP.NET Core 依赖注入系统的单例。在实现的工厂中,通过调用 DaprClient.CreateInvokeHttpClient() 方法创建了新的 HttpClient 对象实例。通过将 OrderServiceClient 注册为单例,它将在整个应用程序生命周期中被重用。
OrderServiceClient 本身没有 Dapr 特定的代码。尽管 Dapr 服务调用在底层被使用,你可以将 Httpclient 看作与其它 HttpClient 等同。
public class OrderServiceClient : IOrderServiceClient{private readonly HttpClient _httpClient; public OrderServiceClient(HttpClient httpClient){_httpClient = httpClient ?? throw new ArgumentNullException(nameof(httpClient));}public async Task SubmitOrder(Order order){var response = await _httpClient.PostAsJsonAsync("submit", order);response.EnsureSuccessStatusCode();}}
对 Dapr 服务调用使用 HttpClient 类有多种优势:
- 
	
HttpClient 是众所周知的类,多数开发人员已经在代码中使用过。对 Dapr 服务调用使用 HttpClient 使得开发人员可以重用现有的知识技能。
 - 
	
HttpClient 支持高级场景,例如自定义请求头,以及完全控制请求和响应消息
 - 
	
在 .NET 5 中,HttpClient 支持使用 System.Text.Json 进行自动的序列化与反序列化
 - 
	
HttpClient 集成了在现存的多种框架和库中,例如 Refit,RestSharp 和 Polly
 
6.2.2 使用 DaprClient 调用 HTTP 服务
尽管 HttpClient 是使用 HTTP 语义调用服务的推荐方式,你还可以使用 DaprClient.InvokeMethodAsync() 家族的方法。下面的示例通过调用 orderservice 服务的 sumit() 方法来提交订单:
var daprClient = new DaprClientBuilder().Build(); try{var confirmation = await daprClient.InvokeMethodAsync<Order, OrderConfirmation>("orderservice", "submit", order);}catch (InvocationException ex){// Handle error}
第 3 个参数,order 是内部序列化之后的 ( 使用 System.Text.JsonSerializer ),然后作为请求的内容发送。.NET SDK 负责调用 sidecar。它也会反序列化响应内容为 OrderConfirmation 对象。因为没有指定 HTTP 方法,请求将使用 HTTP POST 来执行。
下面的示例展示如何通过指定 HttpMethod 来发出 HTTP GET 请求:
var catalogItems = await daprClient.InvokeMethodAsync<IEnumerable<CatalogItem>>(HttpMethod.Get, "catalogservice", "items");对于有些场景,你可能需要更多对于请求消息的控制。例如,当你需要特定的请求头的时候,或者你希望使用自定义的序列化器来处理请求内容。DaprClient.CreateInvokeMethodRequest() 方法创建一个 HttpRequestMessage 对象。下面的示例代码展示如何添加一个 HTTP 认证头到请求消息中:
var request = daprClient.CreateInvokeMethodRequest("orderservice", "submit", order);request.Headers.Authorization = new AuthenticationHeaderValue("bearer", token);
现在的 HttpRequestMessage 设置了如下属性:
- 
	
Url =
http://127.0.0.1:3500/v1.0/invoke/orderservice/method/submit - 
	
HttpMethod = POST
 - 
	
Content =
JsonContent对象包含 JSON 序列化的order - 
	
Headers.Authorization = "bearer <token>"
 
一旦你设置对 Request 对象的设置,使用 DaprClient.InvokeMethodAsync() 来发送它:
var orderConfirmation = await daprClient.InvokeMethodAsync<OrderConfirmation>(request);如果请求成功处理,DaprClient.InvokeMethodAsync 将响应内容反序列化为 OrderConfirmation 对象实例。另外,你可以使用 DaprClient.InvokeMethodWithResponseAsync 来获得底层的 HttpResponseMessage 的完全控制:
var response = await daprClient.InvokeMethodWithResponseAsync(request);response.EnsureSuccessStatusCode();var orderConfirmation = response.Content.ReadFromJsonAsync<OrderConfirmation>();
注意
对于使用 HTTP 进行服务调用,值的考虑使用前一节中介绍的使用 Dapr HttpClient 方式。使用 HttpClient 可以提供附加的优势,例如与现有框架和库集成。
6.2.3 使用 DaprClient 调用 gRPC 服务
DaprClient 提供了一套 InvokeMethodGrpcAsync() 方法用于调用 gRPC 端点。与 HTTP 方法主要的不同在于使用了 Protobuf 协议序列化器而不是 JSON。下面的示例通过 gRPC 调用 orderservice 的 submitOrder 方法。
var daprClient = new DaprClientBuilder().Build(); try{var confirmation = await daprClient.InvokeMethodGrpcAsync<Order, OrderConfirmation>("orderservice", "submitOrder", order);}catch (InvocationException ex){// Handle error}
在上面的示例中,DaprClient 使用 Protobuf 序列化给定的 order 对象,并将结果用于 gRPC 请求体中。同样,响应内容也使用 Protobuf 反序列化然后返回给调用方。Protobuf 特别的提供了比用于 HTTP 服务调用方式的 JSON 方式更好的性能。
6.3 命名解析组件
在本书编写时,Dapr 提供支持下面的命名解析组件:
- 
	
mDNS ( 当运行在自托管模式下时默认使用 )
 - 
	
Kubernetes Name Resolution ( 当运行在 Kubernetes 模式下默认使用 )
 - 
	
HashiCorp Consul
 
6.3.1 配置
如果使用非默认的命名解析组件,添加 nameResolution 规范到应用程序的 Dapr 配置文件中。下面示例的 Dapr 配置文件支持使用 HashiCorp Consul 命名解析:
apiVersion: dapr.io/v1alpha1kind: Configurationmetadata:name: dapr-configspec:nameResolution:component: "consul"configuration:selfRegister: true
6.4 示例应用:Dapr 交通管理
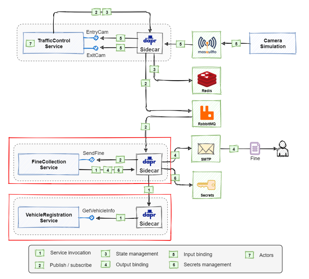
在 Dapr 交通管理示例应用中,Finecollection 罚款服务使用 Dapr 服务调用构建块通过 VehicleRegistration 车辆注册服务来获得车辆和车主信息。图 6-2 展示了 Dapr 交通管理示例应用程序的概念架构。Dapr 服务调用构建块用于流程图中标注数字 1 的部分。

图 6-2 Dapr 交通管理示例应用概念架构
信息通过 FineCollection 罚款服务中的 ASP.NET CollectionController 来获得。CollectFine 方法期望一个进入的 SpeedingViolation 参数。它调用 Dapr 服务调用构建块来调用 VehicleRegistration 服务。代码片段如下所示:
[Topic("pubsub", "speedingviolations")][Route("collectfine")][HttpPost]public async Task<ActionResult> CollectFine(SpeedingViolation speedingViolation, [FromServices] DaprClient daprClient){// ...// get owner info (Dapr service invocation)var vehicleInfo = _vehicleRegistrationService.GetVehicleInfo(speedingViolation.VehicleId).Result;// ...}
代码使用 VehicleRegistrationService 代理类型来调用 VehicleRegistration 服务。ASP.NET Core 使用构造函数注入来注入服务代理的实例:
public CollectionController(ILogger<CollectionController> logger,IFineCalculator fineCalculator,VehicleRegistrationService vehicleRegistrationService,DaprClient daprClient){// ...}
VehicleRegistrationService 类中包含单个的方法 GetVehicleInfo()。它使用 ASP.NET Core 的 HttpClient 来调用 VehicleRegistration 服务:
public class VehicleRegistrationService{private HttpClient _httpClient; public VehicleRegistrationService(HttpClient httpClient){_httpClient = httpClient;}public async Task<VehicleInfo> GetVehicleInfo(string licenseNumber){return await _httpClient.GetFromJsonAsync<VehicleInfo>($"vehicleinfo/{licenseNumber}");}}
代码没有直接依赖任何 Dapr 类。相反,它借助于本模块前面部分中 使用 HttpClient 调用 HTTP 服务 部分中,集成在 ASP.NET Core 的集成。下面的代码来自Startup类中的ConfigureService()方法,注册了VehicleRegistrationService代理:
var builder = WebApplication.CreateBuilder(args);builder.Services.AddSingleton<VehicleRegistrationService>(_ => new VehicleRegistrationService(DaprClient.CreateInvokeHttpClient( "vehicleregistrationservice", $"http://localhost:{daprHttpPort}")));
DaprClient.CreateInvokeHttpClient() 方法创建 HttpClient 实例,在底层使用服务调用构建块来调用 VehicleRegistration 服务。它需要 Dapr 的目标服务的 app-id 和 Dapr sidecar 的 URL。在启动时,daprHttpPort 参数包含了用于与 Dapr sidecar 通讯的端口号。
在交通管理示例应用中使用 Dapr 服务调用提供了如下优势:
- 
	
解藕了目标服务的地址
 - 
	
增加了自动重试特性的弹性
 - 
	
基于代理重用现有的
HttpClient的能力 ( 通过 ASP.NET Core 集成提供 ) 
6.5 总结
在本章中,你学习了服务调用构建块。看到了如何通过直接的 HTTP 调用到 Dapr sidecar 方式,和使用 Dapr .NET SDK 方式。
Dapr .NET SDK 提供了多种方式来调用远程方法。HttpClient 对于希望重用现有的技能的开发人员非常有价值,它也兼容多种现有的框架和库。DaprClient 提供直接使用 HTTP 或者 gRPC 语义的 Dapr 服务调用。